Infineon Technologies Fast DC EV Charging Solutions

Infineon Technologies Fast DC Electric Vehicle (EV) Charging Solutions address the needs for e-mobility. With the ever-growing number of electric vehicles on the market and pressure from governments to reduce vehicle emissions to zero by 2050, there is a great need for more efficient charging solutions. As various consumer studies show, the acceptance of electromobility depends largely on the availability and duration of the charging process. High-power DC charging stations are the answer to these market requirements. Today, a typical electric vehicle can charge about 80% of its battery capacity in less than 10 minutes. This is comparable to refueling a conventional car with an internal combustion engine. Infineon helps bring energy-efficient DC fast-charging designs to life. Benefit from a comprehensive, ready-to-implement one-stop product and design portfolio that covers the entire product range from power conversion, microcontrollers, security, auxiliary power supply, and communication.

Advanced Solutions

Infineon Technologies offers advanced solutions, from control to sensing to next-level security and connectivity.

For DC EV charging designs up to 150kW, Infineon's discrete products offer a good price/performance ratio. These include 600V CoolMOS™ SJ MOSFET P7 and CFD7 families, 650V IGBT TRENCHSTOP™ 5, and 1200V CoolSiC™ MOSFET. The CoolMOS™ and CoolSiC™ MOSFETs matchless advantages include high-frequency operation, high power density, and reduced switching losses. This allows for high levels of efficiency in any battery charging system. Infineon's portfolio of high-voltage switches is complemented by 650V and 1200V CoolSiC™ Schottky diodes. Since every switch needs a driver, and every driver needs to be controlled, a matching EiceDRIVER™ gate driver is offered as well as XMC™ and AURIX™ microcontrollers for EV charging designs. 

OPTIGA™ products complete the portfolio and ensure data protection and security. Chargers in the power range above 50kW are typically built with IGBTs CoolSiC™ MOSFETs and diode power modules, e.g. CoolSiC™ Easy Modules, IGBT EconoPACK™, and the IGBT EconoDUAL™ family. Charger piles with a capacity of more than 100kW are usually built in a modular approach with stacked sub-units. Today, these sub-units have reached a capacity of 20kW to 50kW each and will go beyond this in future designs.

Benefits

Chart - Infineon Technologies Fast DC EV Charging Solutions

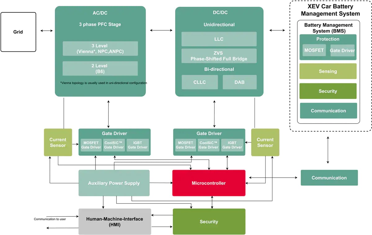
Block Diagram

Block Diagram - Infineon Technologies Fast DC EV Charging Solutions

Videos

Inilathala: 2019-08-28 | Na-update: 2024-01-24