Microchip Technology WBZ451HPE Curiosity Board
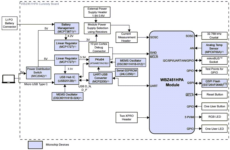
Microchip Technology WBZ451HPE Curiosity Board is designed to prototype the BLUETOOTH® Low Energy and Zigbee® RF Module. Microchip Technology WBZ451HPE is equipped with an integrated PICkit™ Onboard 4 (PKOB4) debugger, and simplifies programming and debugging with just a USB Type-C™ cable. The board features a mikroBUS™ Click™ header for seamless integration with MikroElektronika mikroBUS Click adapter boards, enabling expanded functionality. Additionally, it includes two Xplained PRO (XPRO) headers, offering connectivity to various XPRO boards and access to GPIOs, making it an ideal tool for efficient and modular development.Features
- WBZ451HPE BLUETOOTH low energy and 802.15.4 RF module
- USB or Li-Po battery-powered
- Onboard programmer/debug circuit using PKoB4 based on Microchip SAME70 MCU
- Microchip MCP73871 Li-Ion/LiPo battery charger with power path management
- Onboard USB to UART serial converter with hardware flow control based on Microchip MCP2200
- mikroBUS socket to expand functionality using MikroElektronika Click adapter boards
- RGB LED is controlled using pulse width modulation (PWM)
- One reset switch
- One user-configurable switch
- One user LED
- 32.768kHz crystal
- Microchip SST26VF064B, 64-Mbit external quad serial peripheral interface (QSPI) flash memory
- Microchip MCP9700A, low-power analog voltage temperature sensor
- 10-pin Arm® serial wire debug (SWD) header for external programmer/debugger
- Two XPRO headers
Applications
- Wireless lighting
- Industrial automation
- Home automation
- Internet of Things (IoT)
- BLUETOOTH Low Energy or Zigbee and proprietary applications
- Thread
Overview
Bottom View
Block Diagram
Inilathala: 2024-12-20
| Na-update: 2025-05-01
