onsemi SECO-RANGEFINDER-GEVK SiPM dToF LIDAR
onsemi SECO-RANGEFINDER-GEVK SiPM Direct Time of Flight (dToF) LIDAR is a single-point range finder development kit for cost-optimized industrial and commercial applications. This kit is based on the NIR SiPM from onsemi (RB series) and integrates all the essential sub-systems for the applications. These sub-systems include laser and reference circuits (Tx), receiving circuits (Rx), power management systems, and core FPGA and UART communication. onsemi SECO-RANGEFINDER-GEVK kit is FDA-certified and features a multifunctional GUI. This enables a complete evaluation of the range-finding performance and the adjustment of system variables. The variables include the buffer number of pulses or the bias voltage for the SiPM-RB photomultiplier. Typical applications include indoor navigation and range-finding (up to 23m), collision detection, and 3D mapping.Features
- Direct ToF operation for single-point applications
- Laser and optics
- SiPM detector
- 905nm laser diode transmitter 650nm to 1050nm coated BK7 plano-convex lenses
- 905±5nm bandpass optical filter (30±5nm FWHM) for RX
- >0.11m to 23m detectable range
- Time to digital conversion (TDC)
- FPGA-based (ice3)
- ~85ps bin width
- Automatic TDC calibration
- Power supply
- Supply options
- 5V USB
- 3.3V PMOD connector
- Supply options
- Optimized cost-effectiveness
- FDA-certified
- Out-of-the-box operation with user-friendly GUI with adjustable system variables
- Software
- Software adjustable settings for a variety of industrial and IoT applications
- FPGA-based TDC, readout, communication interface, and control of two regulated bias supplies
Applications
- Indoor navigation and range-finding (up to 23m)
- Collision detection
- 3D mapping
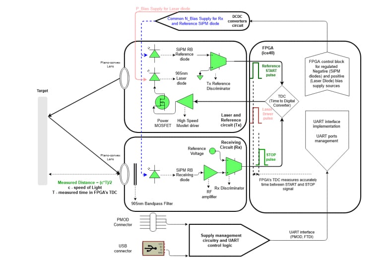
Block Diagram
Operation Principle
Additional Resource
Videos
Inilathala: 2021-02-03
| Na-update: 2024-05-30
